Appearance
趣玩 Funs Play
趣玩 Funs Play 是一款专注于吃喝玩乐聚会的小程序,为用户提供便捷的活动发现、社区互动和社交功能。无论是寻找附近的聚会活动,还是与志同道合的朋友聊天互动,趣玩 Funs Play 都能满足你的需求。
功能模块
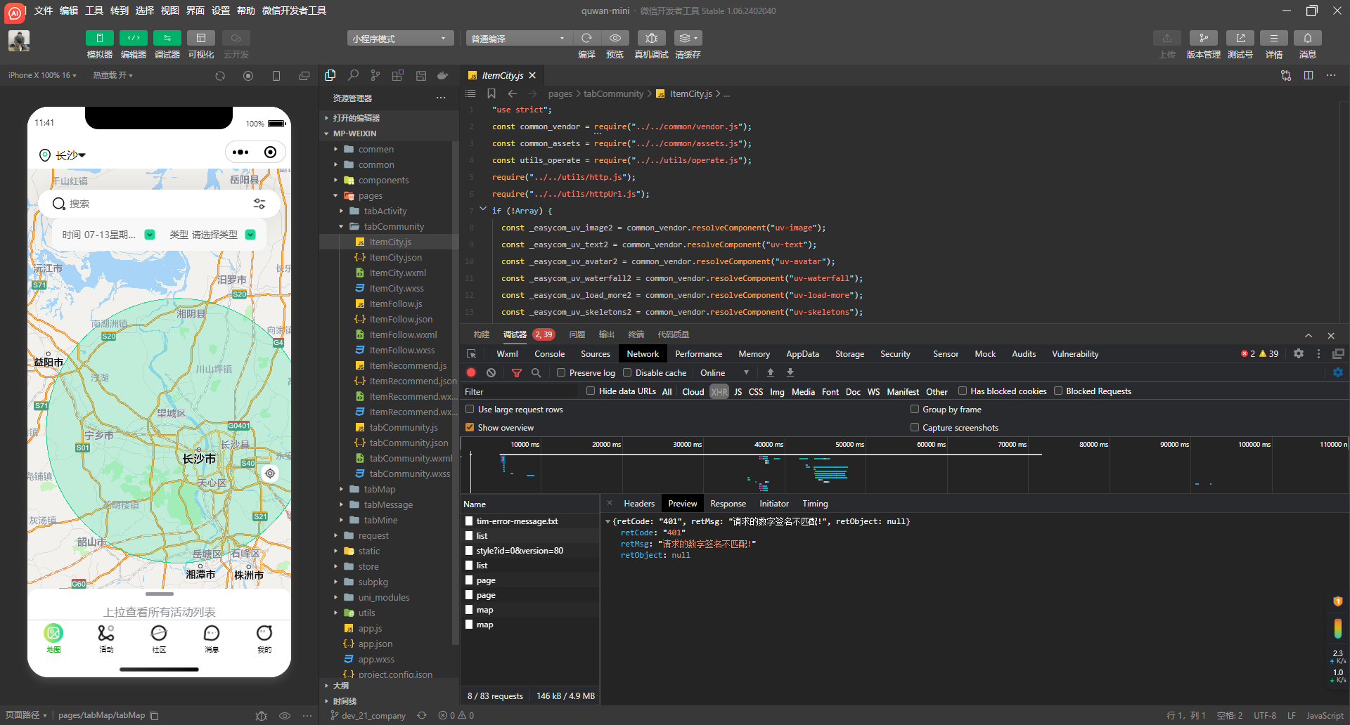
1. 地图 & 地图定位
- 集成高精度地图,用户可以查看附近的聚会地点和活动。
- 支持实时定位,快速找到离自己最近的活动。

2. 活动
- 展示附近的吃喝玩乐活动,支持按分类、时间、距离筛选。
- 用户可以查看活动详情、报名参加或分享活动。

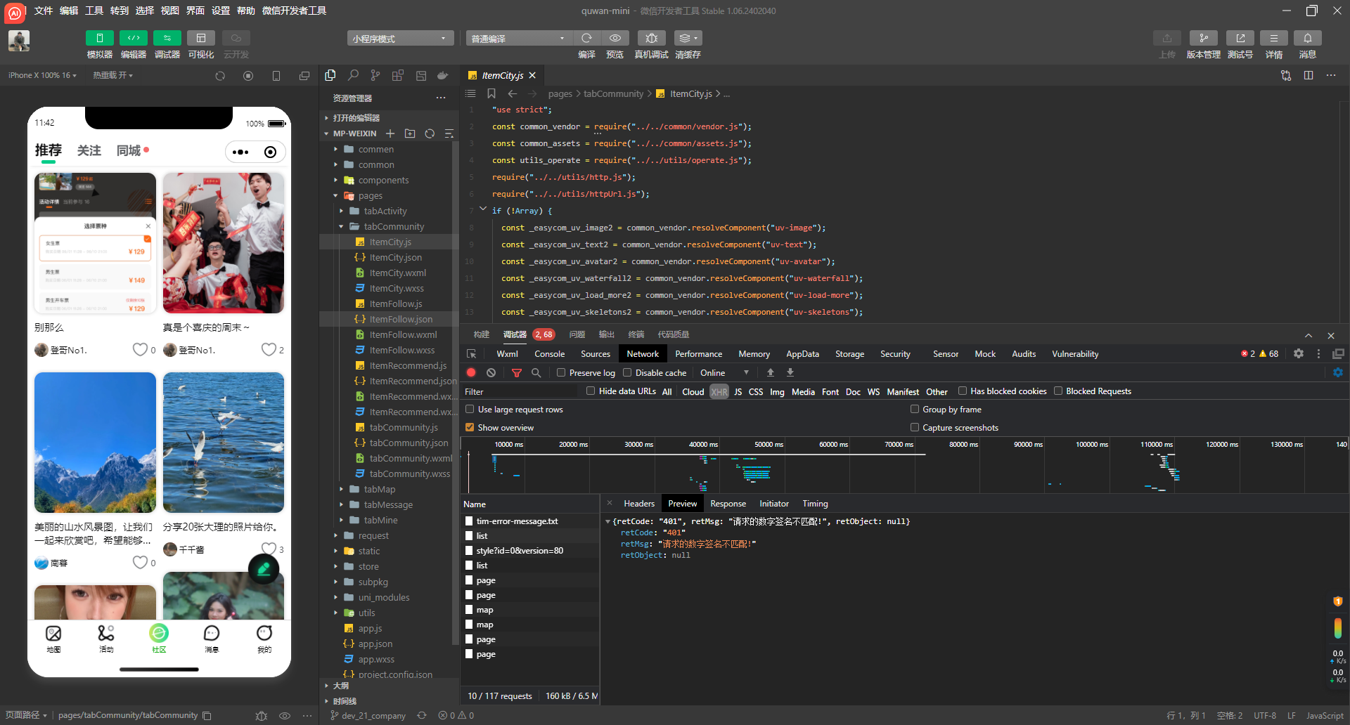
3. 社区
- 提供社区功能,用户可以浏览其他用户发布的帖子。
- 支持按热门、最新、附近等条件筛选帖子。

4. 聊天
- 集成实时聊天功能,用户可以与其他参与者或活动组织者沟通。
- 支持文字、图片、表情等多种消息类型。
5. 个人中心
- 用户可以查看个人信息、活动记录、收藏内容等。
- 支持修改个人信息、绑定手机号等功能。
6. 发布帖子
- 用户可以发布帖子,分享自己的聚会经历或活动心得。
- 支持图文混排、添加话题标签等功能。
7. 点赞、评论 & 收藏
- 用户可以为喜欢的帖子点赞,表达支持。
- 支持评论功能,用户可以与其他用户互动。
- 用户可以收藏感兴趣的帖子,方便日后查看。
技术亮点
- 高性能地图:集成高精度地图服务,确保定位准确、加载快速。
- 实时聊天:采用 WebSocket 技术,实现低延迟的实时聊天功能。
- 响应式设计:适配小程序端,提供流畅的用户体验。
- 安全可靠:采用 HTTPS 加密传输,保障用户数据安全。
适用场景
- 聚会活动平台
- 本地生活服务
- 社交互动社区
- 兴趣小组平台
联系我们
如果您对趣玩 Funs Play 项目感兴趣,欢迎随时联系我们,了解更多详情!
- 电话:+86 15218863107
- 邮箱:2584278167@qq.com
- 地址:中国上海市浦东新区未来科技大厦
